GKE Cloud Deployment

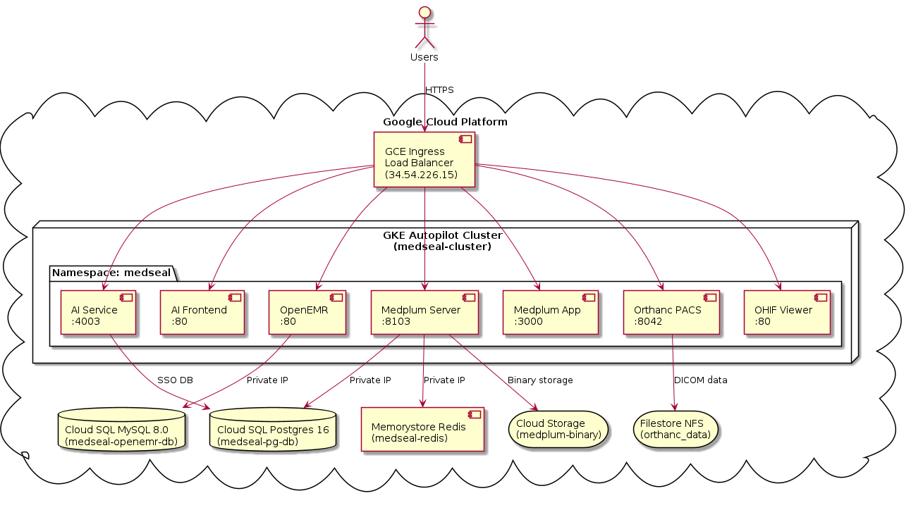
Med-SEAL Suite is deployed to Google Kubernetes Engine (GKE) Autopilot in the asia-southeast1 region. All infrastructure is provisioned via shell scripts and Kubernetes manifests located in the gcp/ directory of the main repository.


Infrastructure Overview

@startuml
skinparam componentStyle uml2

cloud "Google Cloud Platform" as GCP {

  node "GKE Autopilot Cluster\n(medseal-cluster)" as K8s {

    package "Namespace: medseal" {
      component "AI Service\n:4003" as AISvc
      component "AI Frontend\n:80" as AIUI
      component "OpenEMR\n:80" as OE
      component "Medplum Server\n:8103" as MedSrv
      component "Medplum App\n:3000" as MedApp
      component "Orthanc PACS\n:8042" as PACS
      component "OHIF Viewer\n:80" as OHIF
    }
  }

  database "Cloud SQL MySQL 8.0\n(medseal-openemr-db)" as MySQL
  database "Cloud SQL Postgres 16\n(medseal-pg-db)" as PG
  component "Memorystore Redis\n(medseal-redis)" as Redis
  storage "Filestore NFS\n(orthanc_data)" as NFS
  storage "Cloud Storage\n(medplum-binary)" as GCS

  component "GCE Ingress\nLoad Balancer\n(34.54.226.15)" as LB
}

actor "Users" as Users

Users --> LB : HTTPS
LB --> AISvc
LB --> AIUI
LB --> OE
LB --> MedSrv
LB --> MedApp
LB --> PACS
LB --> OHIF

OE --> MySQL : Private IP
MedSrv --> PG : Private IP
MedSrv --> Redis : Private IP
AISvc --> PG : SSO DB
PACS --> NFS : DICOM data
MedSrv --> GCS : Binary storage
@enduml


Deployment Steps

Step 1: Bootstrap Infrastructure

Creates the VPC, subnets, GKE Autopilot cluster, and Artifact Registry.

cd gcp
./setup.sh <PROJECT_ID> asia-southeast1

Resources created:

  • VPC medseal-vpc with subnet 10.0.0.0/16

  • GKE Autopilot cluster medseal-cluster

  • Artifact Registry medseal (Docker)

Step 2: Configure Secrets

Stores passwords and API keys securely in Google Secret Manager.

./secrets.sh

Secrets managed:

Secret

Purpose

openemr-db-pass

OpenEMR MySQL password

medplum-db-pass

Medplum PostgreSQL password

sso-db-pass

SSO PostgreSQL password

orthanc-auth

Orthanc PACS auth credentials

llm-api-key

LLM API key for AI agents

Step 3: Provision Databases

Creates all managed database services.

./databases.sh <PROJECT_ID> asia-southeast1

Service

Type

Instance

OpenEMR

Cloud SQL MySQL 8.0

medseal-openemr-db

Medplum + SSO

Cloud SQL PostgreSQL 16

medseal-pg-db

Cache

Memorystore Redis

medseal-redis

DICOM Storage

Filestore NFS (1 TB)

medseal-orthanc-nfs

Binary Storage

Cloud Storage

<project>-medplum-binary

Audit Data

Cloud Storage

<project>-audit-data

Warning

After running databases.sh, copy the private IP addresses printed by the script and update the Kubernetes manifests in k8s/ before deploying.

Step 4: Build and Push Custom Images

./push-images.sh <PROJECT_ID> asia-southeast1

Builds linux/amd64 images for ai-service and ai-frontend, then pushes them to Artifact Registry.

Step 5: Deploy to Kubernetes

gcloud container clusters get-credentials medseal-cluster --region asia-southeast1

kubectl apply -f k8s/namespace.yaml
kubectl apply -f k8s/ -n medseal

# Watch pods come up
kubectl get pods -n medseal -w

Step 6: Verify Ingress

kubectl get ingress medseal-ingress -n medseal

The GCE Ingress controller provisions a Google Cloud Load Balancer exposing all services via nip.io subdomains.


Kubernetes Manifests

All manifests are in gcp/k8s/:

File

Resources

namespace.yaml

Namespace medseal

openemr.yaml

OpenEMR Deployment + Service + ConfigMap

medplum.yaml

Medplum Server + App Deployments + Services

ai-service.yaml

AI Service Deployment + Service

ai-frontend.yaml

AI Frontend Deployment + Service

orthanc.yaml

Orthanc PACS Deployment + Service

ohif.yaml

OHIF Viewer Deployment + Service

sync-service.yaml

Data Sync CronJob

ingress.yaml

GCE Ingress with 7 host rules


Ingress Routing

The Ingress controller maps subdomains to internal services:

Subdomain

Service

Port

app.medseal.34.54.226.15.nip.io

ai-frontend

80

api.medseal.34.54.226.15.nip.io

ai-service

4003

emr.medseal.34.54.226.15.nip.io

openemr

80

fhir.medseal.34.54.226.15.nip.io

medplum-server

8103

medplum.medseal.34.54.226.15.nip.io

medplum-app

3000

pacs.medseal.34.54.226.15.nip.io

orthanc-proxy

80

viewer.medseal.34.54.226.15.nip.io

ohif-viewer

80


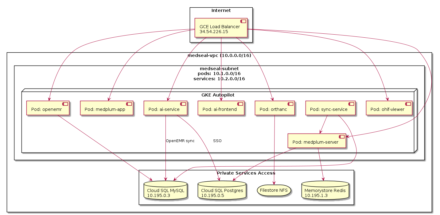
GKE Architecture Diagram

@startuml
skinparam componentStyle uml2

rectangle "medseal-vpc (10.0.0.0/16)" {

  rectangle "medseal-subnet\npods: 10.1.0.0/16\nservices: 10.2.0.0/16" {
    node "GKE Autopilot" {
      component "Pod: openemr" as OE
      component "Pod: medplum-server" as MedSrv
      component "Pod: medplum-app" as MedApp
      component "Pod: ai-service" as AISvc
      component "Pod: ai-frontend" as AIUI
      component "Pod: orthanc" as PACS
      component "Pod: ohif-viewer" as OHIF
      component "Pod: sync-service" as Sync
    }
  }

  rectangle "Private Services Access" {
    database "Cloud SQL MySQL\n10.195.0.3" as MySQL
    database "Cloud SQL Postgres\n10.195.0.5" as PG
    database "Memorystore Redis\n10.195.1.3" as Redis
    storage "Filestore NFS" as NFS
  }
}

rectangle "Internet" {
  component "GCE Load Balancer\n34.54.226.15" as LB
}

LB --> OE
LB --> MedSrv
LB --> MedApp
LB --> AISvc
LB --> AIUI
LB --> PACS
LB --> OHIF

OE --> MySQL
MedSrv --> PG
MedSrv --> Redis
AISvc --> PG : SSO
AISvc --> MySQL : OpenEMR sync
PACS --> NFS

Sync --> MedSrv
Sync --> MySQL
@enduml