Architecture

Med-SEAL Suite is a multi-layer healthcare platform where each layer handles a distinct concern. All services communicate over a shared Docker network (medseal-net).

System Layers

@startuml
skinparam componentStyle uml2

package "Patient-Facing Layer" as PatientLayer {
  component "Patient Portal Native (Expo / React Native)\n//iOS & Android - vitals, meds, appointments, chat//" as PortalApp
}

package "AI & Services Layer" as AILayer {
  component "AI Service (Node/TS)\n//6 agents · 18 features//\n//LLM orchestration//\n//Port 4003//" as AIService
  component "SSO Service\n//Unified auth//\n//OpenEMR sync//\n//Postgres-backed//" as SSO
}

package "Data & Interoperability Layer" as DataLayer {
  component "Medplum (FHIR R4 API)\n//FHIR store · Subscriptions · Terminology//\n//API: port 8103 · Admin UI: port 3000//" as Medplum
}

package "Clinical EMR Layer" as ClinicalLayer {
  component "OpenEMR v7.0.2\n//Patient records · Orders · Billing · Scheduling//\n//Web UI: port 8081 (HTTP) / 8080 (HTTPS)//" as OpenEMR
}

PatientLayer ..> AILayer : FHIR R4 / REST
AILayer ..> DataLayer : FHIR R4 / SQL
DataLayer ..> ClinicalLayer : HL7 / SQL
@enduml

Data Flow

  1. Clinicians interact with OpenEMR for clinical documentation, orders, and scheduling.

  2. Medplum serves as the FHIR R4 data backbone - syncing clinical data from OpenEMR and exposing it via standard FHIR APIs.

  3. The AI Service reads FHIR data from Medplum and connects to the LLM (med-r1 model) for clinical reasoning, nudges, and patient insights.

  4. SSO provides unified authentication across all services, with user data synced to OpenEMR.

  5. The Patient Portal Native app connects to both the AI Service (for chat, nudges, and features) and Medplum (for FHIR data) to deliver a comprehensive patient experience.

Technology Stack

Layer

Technology

Standards

Clinical EMR

OpenEMR 7.0.2

ICD-10, SNOMED CT, HL7 v2

FHIR API

Medplum Server + App

HL7 FHIR R4

AI Backend

Python 3.11 / FastAPI / LangGraph

REST, SSE

AI Models

SEA-LION v4-32B (AI Singapore)

-

Patient App

Expo / React Native

-

Auth

PostgreSQL + custom SSO

-

Infra

GCP Cloud Run + GKE

-

Network Topology

All services run on the medseal-net Docker bridge network. External access is via mapped ports:

Port

Service

3000

Medplum Admin App

4003

AI Service API

5433

Medplum PostgreSQL

5434

SSO PostgreSQL

8080

OpenEMR (HTTPS)

8081

OpenEMR (HTTP)

8103

Medplum FHIR API

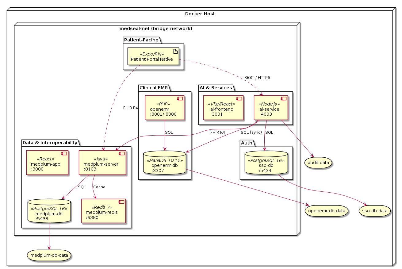
Deployment Diagram

Infrastructure asset register showing all containers, databases, and volume mounts running on the Docker host.

@startuml
skinparam componentStyle uml2

node "Docker Host" as Host {

  node "medseal-net (bridge network)" as Net {

    package "Patient-Facing" {
      artifact "Patient Portal Native" as App <<Expo/RN>>
    }

    package "AI & Services" {
      component "ai-service\n:4003" as AISvc <<Node.js>>
      component "ai-frontend\n:3001" as AIUI <<Vite/React>>
    }

    package "Data & Interoperability" {
      component "medplum-server\n:8103" as MedSrv <<Java>>
      component "medplum-app\n:3000" as MedApp <<React>>
      database "medplum-db\n:5433" as MedDB <<PostgreSQL 16>>
      component "medplum-redis\n:6380" as Redis <<Redis 7>>
    }

    package "Clinical EMR" {
      component "openemr\n:8081/:8080" as OE <<PHP>>
      database "openemr-db\n:3307" as OEDB <<MariaDB 10.11>>
    }

    package "Auth" {
      database "sso-db\n:5434" as SSODB <<PostgreSQL 16>>
    }
  }

  storage "medplum-db-data" as MedVol
  storage "openemr-db-data" as OEVol
  storage "sso-db-data" as SSOVol
  storage "audit-data" as AuditVol
}

MedDB --> MedVol
OEDB --> OEVol
SSODB --> SSOVol
AISvc --> AuditVol

App ..> AISvc : REST / HTTPS
App ..> MedSrv : FHIR R4
AISvc --> MedSrv : FHIR R4
AISvc --> SSODB : SQL
AISvc --> OEDB : SQL (sync)
MedSrv --> MedDB : SQL
MedSrv --> Redis : Cache
OE --> OEDB : SQL
@enduml

Data Flow Diagram

Shows how Protected Health Information (PHI) flows through the system and which data crosses trust boundaries. Required for HIPAA/ISO 27001 data mapping.

@startuml
skinparam actorStyle awesome

actor "Patient" as Patient
actor "Clinician" as Clinician
actor "Admin" as Admin

rectangle "External Trust Boundary" #line.dashed {

  rectangle "Internal Trust Boundary" #line.dashed {

    rectangle "AI & Services Zone" {
      entity "AI Service" as AISvc
      entity "SEA-LION Guard" as Guard
      entity "LLM (med-r1)" as LLM
      entity "SSO" as SSO
    }

    rectangle "Data Zone" {
      database "Medplum\n(FHIR R4)" as FHIR
      database "SSO DB" as SSODB
    }

    rectangle "Clinical Zone" {
      entity "OpenEMR" as OE
      database "OpenEMR DB" as OEDB
    }
  }
}

Patient --> AISvc : Chat, vitals,\nmed confirmations\n(PHI)
Patient --> FHIR : FHIR reads\n(PHI)
Clinician --> OE : Clinical docs,\norders, Rx\n(PHI)
Admin --> SSO : User CRUD\n(PII)

AISvc --> Guard : All input/output\n(PHI filtered)
AISvc --> LLM : Prompts\n(de-identified)
AISvc --> FHIR : FHIR read/write\n(PHI)
AISvc --> SSODB : Auth queries\n(PII)

FHIR <--> OE : Sync\n(PHI)
SSO --> OEDB : User sync\n(PII)

note right of Guard
  PII redaction before LLM
  Hallucination check on output
  Clinical harm filter
end note
@enduml